PIATTAFORMA DI TRADING ECEX.EXCHANGE

INFORMAZIONI SU ECEX EXCHANGE
Lo stadio di scambio Ecex.Exchange sta creando uno spazio di mercato, una struttura per lo scambio dinamico della comprensione delle commissioni. Come tutti gli spedizionieri sanno, tutte le divisioni aziendali lavorano attraverso le società di agenti di guida e le società di credito online. Tutti i commercianti dovrebbero essere vicini a possibili risultati che li abilitino a stabilirsi su decisioni scattanti e fare esercizi in modo chiaro, utilizzando dati di mercato e scambiando terminali. PlanetZiggurat diffonderà tutti i dati di scambio appropriati per guidare le imprese commerciali e le società di business web.
Visione
L'obiettivo di PlanetZiggurat è accelerare gli incarichi di scambio di Ecex.Exchange (Electronic Claims Exchange). Riempiremo il buco creando una situazione di mercato, la struttura per uno stadio di scambio dinamico di comprensione dei compiti. Ciò implica il cambio di proprietari di un numero enorme di assensi e archivi, ad esempio rivendicazioni, sollecitazioni e considerazioni di comprensione ogni attività insieme.
La cosa comune a tutti quelli che si scambiano è l'acquisto offre l'attenzione. È semplice, ogni specialista finanziario può acquistare azioni e ha accettato che sta accadendo dietro la struttura del mercato elettronico, come avviene il coordinamento dello scambio e quali sono i risultati in considerazione, quindi gli accordi sono finalmente finiti. Comunque sia, nella comunità biologica che è per la maggior parte uguale al sistema di scambio azionario e fabbricato solo per casi, diritti e crediti, lavora su premessa dell'assegnazione dei compiti, ci sono incredibili potenziali risultati diffusi in tutto il mondo e vincere i clienti tutt'intorno.
PlanetZiggurat sta andando per 1 milione di scambi per ogni giorno prima della fine del terzo anno. Le nostre entrate provengono da amministrazioni, tra cui: commissioni di scambio, quadri di verifica storica del garante, marchi computerizzati, spese commerciali e così via. Il reddito sarà come il commercio di azioni. La distinzione principale saranno strumenti e un accordo di intese.
Utilizzando il token di utilità Ziggurat (ZIG) come rata, è concepibile negoziare le trattative con astuzia, nessun terzo è richiesto. Il token ZIG come premessa di listino prezzi istituzionalizzerà allo stesso modo i costi di qualsiasi informazione che si utilizza per le spese di benefit.
Aspetti salienti della piattaforma di scambio Ecex
• Scambiare il quadro: il primo e più essenziale strumento è lo scambio di quadri, scambi di sollecitazioni, casi e altri argomenti per la comprensione della cessione.
• Dati commerciali: il secondo apparato imperativo è la diffusione del nostro corso sui dati di Exchange attraverso la guida di un gruppo di imprese finanziere. Spedizioni di scambio di Ecex dispacci di fase consentita per l'uso per individui e clienti.
• Blockchain: il terzo strumento è blockchain, particolarmente avanzato.
Problema
Oggi, il quadro di scambio elettronico non offre la possibilità di scambiare casi, sollecitazioni e capire le intese (incarichi, crediti). Non esistono stadi di scambio elettronici per crediti, simili a quelli commerciali. Ci sono alcuni uomini d'affari e nuove imprese, gli stadi di scambio di eBay sono sia gli archivi di scambio di Internet sia gli individui con l'aiuto di superare i quadri delle aspettative. Non ci sono legami immediati con gli speculatori.
In caso di dubbio, le fasi più sicure sono quelle che vengono utilizzate o date da vaste organizzazioni monetarie. Lo svantaggio principale potrebbe essere che in queste fasi le organizzazioni sostanziali possono richiedere un grande magazzino. Regolarmente, tali fasi sono sotto la supervisione di varie nazioni, dove agli abitanti dei singoli stati è vietato qualsiasi movimento (ad esempio, in base alle autorizzazioni). Queste leggi e questi controlli possono, di tanto in tanto, far sì che le questioni riunite siano eccezionalmente inefficaci contro gli assalti dei programmatori, che si sono rivelati più continui negli ultimi tempi.
Soluzione
L'utilizzo del blocco fornirà un livello di sicurezza senza rivali per il cliente, limitando la probabilità di essere ingannato. Inoltre, il decentramento, che è dato da questa innovazione, può offrire l'accesso a qualsiasi individuo che ne abbia bisogno, se solo ci fosse l'accesso a Internet. Un altro stadio di scambio focalizzato è pronto per terminare una startup Ecex.
Ecex.Exchange Building Blocks

PIATTAFORMA DI ASSEGNAZIONE ED ECEX.EXCHANGE
Parti legali, valore e monetizzazione
La procedura, da una prospettiva legittima, è un compito. Il compito è quello in cui i diritti e gli impegni in base a un'assegnazione sono assegnati a qualcun altro, compreso il privilegio di garantire contante e ulteriori vantaggi dovuti al cedente.
Ci sono tre tipi di incontri legittimi inclusi: il leaser (cedente, prescelto), il titolare del conto e il fornitore dello stage di scambio (PlanetZiggurat, Ecex.Exchange)
Il capo del prestito (cedente, scelto)
Il capo del prestito può offrire il suo credito ogni minuto e questo è il suo unico diritto.
Per farlo funzionare, Ecex.Exchange utilizza un semplice contratto di attività e include gli archivi vitali con un compartimento del documento.
La persona indebita
La persona indebitata può utilizzare Ecex.Exchange come testimone oculare distaccato, così come vi è una considerevole misura di possibilità in cui il titolare del conto può fare intese preziose aiutandosi con le date di scadenza della rata, abbattere i costi, migliorare le entrate.
Uno e l'avanzamento più intrigante può essere il privilegio di emettere l'obbligo. A quel punto è semplicemente la persona indebitata che si limita a offrire un reclamo contro se stesso, implica che può presentare le concluzioni con i complici alle banche concepibili e può finanziarsi in quel modo.
Il fornitore di piattaforme Ecex.Exchange
La nostra fase è tra il locatore e il titolare del conto, eppure acquistano e offrono contratti fondamentalmente allo stesso modo. Ecex.Exchange fornisce uno scambio di registrazioni di strumenti (reclami, asserzioni anticipate) e offre / chiedi potenziali risultati e tutti i metodi e le iniziative per concludere gli scambi come concordano le parti contraenti.
ICO
Offerta iniziale di monete (ICO)
I primi 100 partecipanti ICO riceveranno bonus aggiuntivi che scendono dal 100% all'1% (le persone coinvolte nel progetto Ecex Echange non possono partecipare al programma bonus Early Bird)
Bonus di partecipazione.
In primo luogo, 30 giorni in più 30% token aggiunti su ogni acquisto (GMT: lunedì 20 novembre 2017, 12:00:00 GMT: mercoledì 20 dicembre 2017, 12:00:00 PM)
Secondi 30 token in più del 15% aggiunti su ogni acquisto
Terzo 30 giorni in più gettoni del 7,5% aggiunti su ogni acquisto
Quarto 30 giorni in più gettoni del 3,25% aggiunti in cima ad ogni acquisto
Quinto 30 giorni extra gettoni del 2% aggiunti in cima ad ogni acquisto
Bonus importo (applicato alla singola transazione).
L'importo della transazione d'acquisto è pari a 10.000 ETH e oltre a gettoni extra del 100% aggiunti in cima.
L'importo della transazione d'acquisto è pari a 1 000 ETH e oltre il 50% in più di token aggiunti in cima.
L'importo della transazione d'acquisto è pari a 100 ETH e oltre il 25% di gettoni aggiuntivi aggiunti in cima.
L'importo della transazione d'acquisto è pari a 10 ETH e oltre il 12,5% in più di token aggiunti in cima.
L'importo della transazione d'acquisto 1 ETH e oltre il 6,25% aggiuntivo vengono aggiunti in cima.
Prezzo ICO: 1 ETH = 2400 ZIG / 1 ZIG = 0.00041667 ETH
L'importo della transazione d'acquisto è pari a 1 000 ETH e oltre il 50% in più di token aggiunti in cima.
L'importo della transazione d'acquisto è pari a 100 ETH e oltre il 25% di gettoni aggiuntivi aggiunti in cima.
L'importo della transazione d'acquisto è pari a 10 ETH e oltre il 12,5% in più di token aggiunti in cima.
L'importo della transazione d'acquisto 1 ETH e oltre il 6,25% aggiuntivo vengono aggiunti in cima.
Prezzo ICO: 1 ETH = 2400 ZIG / 1 ZIG = 0.00041667 ETH
Inizio ICO: 20 novembre 2017, 12:00 UTC (mezzogiorno)
Durata ICO: 150 giorni
Programmi bonus.
Bonus early bird.

Prezzo ICO: 1 ETH = 2400 ZIG / 1 ZIG = 0.00041667 ETH (NB! Stiamo compensando l'aumento del prezzo di Ethereum tramite pagamento ZIG aggiuntivo in modo che l'acquisto sia mantenuto su un rapporto 1 EUR = 10 ZIG, vedere la pagina ICO per i dettagli)

Prezzo ICO: 1 ETH = 2400 ZIG / 1 ZIG = 0.00041667 ETH (NB! Stiamo compensando l'aumento del prezzo di Ethereum tramite pagamento ZIG aggiuntivo in modo che l'acquisto sia mantenuto su un rapporto 1 EUR = 10 ZIG, vedere la pagina ICO per i dettagli)
Token Ziggurat
PlanetZiggurat concederà all'Utente l'opportunità di utilizzare i token digitali Ziggurat per:
opportunità di pagare in parte per il servizio di vendita e acquisto di crediti, crediti e contratti di assicurazione di mediazione,
per pagare in parte vari servizi di supporto relativi alla vendita e all'acquisto attraverso lo scambio e offrire agli utenti il diritto di realizzare le proprie esigenze in materia di reclami.
La criptovaluta di Ziggurat concede il diritto di ottenere un profitto fino al 20% del risultato dell'Ecex.Exchange Trading Platform (la distribuzione sarà in criptovaluta, in ethereum fino a diversa decisione),
utilizzando la criptovaluta Ziggurat per i pagamenti interni attraverso la piattaforma Ecex.Exchange.
Il contratto intelligente della piattaforma Ecex.Exchange richiede i token digitali Ziggurat per il suo lavoro. Solo il proprietario dei token digitali Ziggurat può acquistare con sconti i servizi della piattaforma Ecex.Exchange.
Informazioni sui token
per pagare in parte vari servizi di supporto relativi alla vendita e all'acquisto attraverso lo scambio e offrire agli utenti il diritto di realizzare le proprie esigenze in materia di reclami.
La criptovaluta di Ziggurat concede il diritto di ottenere un profitto fino al 20% del risultato dell'Ecex.Exchange Trading Platform (la distribuzione sarà in criptovaluta, in ethereum fino a diversa decisione),
utilizzando la criptovaluta Ziggurat per i pagamenti interni attraverso la piattaforma Ecex.Exchange.
Il contratto intelligente della piattaforma Ecex.Exchange richiede i token digitali Ziggurat per il suo lavoro. Solo il proprietario dei token digitali Ziggurat può acquistare con sconti i servizi della piattaforma Ecex.Exchange.
Informazioni sui token
Nome token:
Token Simbolo Ziggurat : ZIG
Ammontare totale delle emissioni: 531.000.000,00 ZIG
Disponibile per ICO pubblico: 350.460.000,00 ZIG Posizioni
decimali: 18
Nessuna emissione aggiuntiva rispetto all'importo iniziale.
È un token di utilità.
Distribuzione di token
Token Simbolo Ziggurat : ZIG
Ammontare totale delle emissioni: 531.000.000,00 ZIG
Disponibile per ICO pubblico: 350.460.000,00 ZIG Posizioni
decimali: 18
Nessuna emissione aggiuntiva rispetto all'importo iniziale.
È un token di utilità.
Distribuzione di token
Mercato pubblico 66%: 350.460.000,00
Fondazione ZIG 10%: 53.1000.000
Partner ZIG 7%: 37.170.000,00
Fondatori ZIG 7%: 37.170.000,00
Consulenti ZIG 6%: 31.860.000.00 ZIG
Bounty 4%: 21.240.000.00 ZIG
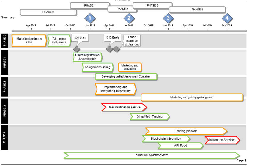
Roadmap

Fondazione ZIG 10%: 53.1000.000
Partner ZIG 7%: 37.170.000,00
Fondatori ZIG 7%: 37.170.000,00
Consulenti ZIG 6%: 31.860.000.00 ZIG
Bounty 4%: 21.240.000.00 ZIG
Roadmap

Per maggiori informazioni per favore visita:
Sito Web: https://ico.ecex.exchange/
WhitePaper: https://ecex.exchange/whitepaper/WhitePaper.pdf
Facebook: https://www.facebook.com/PlanetZiggurat/
Twitter: https://twitter.com/planetziggurat
BitcoinTalk: https://bitcointalk.org/index.php?topic=2464508
Instagram: https://www.instagram.com/planetziggurat/
Scritto da: galaou
Profilo Bitcointalk: https://bitcointalk.org/index.php?action=profile;u=1785275
Alamat ETH: 0xaA3029E3C435c49dF4DF47ABB684262966e58A9C
Komentar
Posting Komentar